BÀI 2: CHẤT BÉO Mục tiêu Kiến thức
+ Nêu được khá niệm lipit, chất béo và phân loại lipit.
+ Trình bày được khái niệm chất béo, tính chất vật lí, tính chất hóa học (tính chất chung của este
và phản ứng hiđro hóa chất béo lỏng), ứng dụng của chất béo.
+ Trình bày được phương pháp điều chế, ứng dụng của chất béo.
+ Chỉ ra được cách chuyển hóa chất béo lỏng thành chất béo rắn, phản ứng oxi hóa chất béo bởi oxi không khí. Kĩ năng
+ Viết các phương trình hóa học minh họa tính chất hóa học và điều chế của chất béo.
+ Phân biệt được dầu ăn và mỡ bôi trơn về thành phần hóa học.
+ Giải được các bài tập có liên quan dựa trên phương trình hóa học và định luật bảo toàn như:
tính khối lượng các chất trong phản ứng xà phòng hóa, phản ứng thủy phân…
+ Biết cách sử dụng, bảo quản được một số loại chất béo an toàn, hiệu quả.
I. LÍ THUYẾT TRỌNG TÂM 1. Khái niệm
Ví dụ: Axit panmitic:
* Axit béo là axit đơn chức có mạch cacbon dài, không Axit stearic:
phân nhánh (số nguyên tử C chẵn, khoảng 12 – 24 C). Axit oleic:
* Chất béo là trieste của glixerol với axit béo gọi chung
là triglixerit hay triaxylglixerol. Ví dụ:
Công thức cấu tạo chung: Tristearin: Viết gọn: Trong đó,
là các gốc hiđrocacbon có thể Tripanmitin: giống hoặc khác nhau. Triolein:
2. Tính chất vật lí
* Chất béo không tan trong nước, nhẹ hơn nước, tan
nhiều trong dung môi hữu cơ như benzen, clorofom…
* Ở nhiệt độ thường chất béo tồn tại ở trạng thái lỏng hoặc rắn. Chất béo no: chất rắn
Ví dụ: Tristearin, tripanmitin
Chất béo không no: thường là chất lỏng.
Ví dụ: Triolein.
3. Tính chất hóa học
* Phản ứng thủy phân trong môi trường axit:
* Phản ứng xà phòng hóa: Ví dụ:
* Phản ứng hiđro hóa (đối với chất béo lỏng): Este không no + H Ví dụ: 2 → Este no * Phản ứng oxi hóa: Nối đôi
ở gốc axit béo không no bị oxi hóa chậm
trong không khí thành peoxit, chất này bị phân hủy thành Chú ý: Không nên sử dụng dầu mỡ đã để lâu
anđehit có mùi khó chịu → Nguyên nhân của hiện tượng ngày.
dầu, mỡ để lâu ngày bị hôi. 4. Ứng dụng
- Là thức ăn quan trọng của con người.
- Nguyên liệu để tổng hợp một số chất cần thiết cho cơ Chú ý: Dầu mỡ sau khi rán có thể dùng để tái thể.
chế thành nhiên liệu.
- Điều chế xà phòng và glixerol.
- Sản xuất thực phẩm khác: mì sợi, đồ hộp.
SƠ ĐỒ HỆ THỐNG HÓA
Lipit là những hợp chất hữu cơ có trong tế bào sống, không
tan trong nước nhưng tan trong dung môi hữu cơ không Lipit phân cực.
Lipit gồm: chất béo, sáp, steroit, photpholipit,…
Axit béo là các axit đơn chức có mạch cacbon dài không Axit béo phân nhánh. KHÁI NIỆM
Chất béo là trieste của glixerol với axit béo, gọi chung là Chất béo
triglixerit hay triaxylglixerol.
Axit béo và chất béo thường gặp C15H31COOH: Axit panmitic (C15H31COO)3C3H5: Tripanmitin C17H35COOH: Axit stearic (C17H35COO)3C3H5: Tristearin C17H33COOH: Axit oleic (C17H33COO)3C3H5: Triolein O C17H31COOH: Axit linoleic É B T Ấ H
Nhẹ hơn nước, không tan trong nước, tan trong các C
dung môi hữu cơ như benzen, ete,… TÍNH CHẤT VẬT LÍ
Chất béo no là chất rắn
Chất béo không no thường là chất lỏng.
Trong môi trường axit (xảy ra ở dạ dày) Phản ứng thủy phân
Trong môi trường kiềm (dùng để sản xuất xà phòng) TÍNH CHẤT HÓA HỌC Phản ứng Chất béo không no Chất béo no cộng hiđro Ví dụ: Triolein Tristearin
Chuyên đề luyện thi Hóa học 12 năm 2023 cực hay - Phần 1: Lipit
1.1 K
545 lượt tải
MUA NGAY ĐỂ XEM TOÀN BỘ TÀI LIỆU
CÁCH MUA:
- B1: Gửi phí vào TK:
1133836868- CT TNHH DAU TU VA DV GD VIETJACK - Ngân hàng MB (QR) - B2: Nhắn tin tới Zalo VietJack Official ( nhấn vào đây ) để xác nhận thanh toán và tải tài liệu - giáo án
Liên hệ ngay Hotline hỗ trợ: 084 283 45 85
Tài liệu được cập nhật liên tục trong gói này từ nay đến hết tháng 6/2023. Chúng tôi đảm bảo đủ số lượng đề đã cam kết hoặc có thể nhiều hơn, tất cả có BẢN WORD, LỜI GIẢI CHI TIẾT và tải về dễ dàng.
Để tải tài liệu gốc về máy bạn click vào nút Tải Xuống ở trên!
Thuộc bộ (mua theo bộ để tiết kiệm hơn):
- Tailieugiaovien.com.vn giới thiệu bộ chuyên đề luyện thi môn Hóa học 12 bao gồm: "Phần 1: Este - Lipit" mới nhất năm 2022 - 2023 nhằm giúp Giáo viên có thêm tài liệu tham khảo chuyên đề luyện thi Hóa học 12.
- File word có lời giải chi tiết 100%.
- Mua trọn bộ sẽ tiết kiệm hơn tải lẻ 50%.
Đánh giá
4.6 / 5(1090 )5
4
3
2
1
Trọng Bình
Tài liệu hay
Giúp ích cho tôi rất nhiều
Duy Trần
Tài liệu chuẩn
Rất thích tài liệu bên VJ soạn (bám sát chương trình dạy)
TÀI LIỆU BỘ BÁN CHẠY MÔN Hóa Học
Xem thêmTÀI LIỆU BỘ BÁN CHẠY Lớp 12
Xem thêmTài liệu bộ mới nhất

Đây là bản xem thử, vui lòng mua tài liệu để xem chi tiết(có lời giải)
BÀI 2: CHẤT BÉO
Mục tiêu
Kiến thức
+ Nêu được khá niệm lipit, chất béo và phân loại lipit.
+ Trình bày được khái niệm chất béo, tính chất vật lí, tính chất hóa học (tính chất chung của este
và phản ứng hiđro hóa chất béo lỏng), ứng dụng của chất béo.
+ Trình bày được phương pháp điều chế, ứng dụng của chất béo.
+ Chỉ ra được cách chuyển hóa chất béo lỏng thành chất béo rắn, phản ứng oxi hóa chất béo bởi
oxi không khí.
Kĩ năng
+ Viết các phương trình hóa học minh họa tính chất hóa học và điều chế của chất béo.
+ Phân biệt được dầu ăn và mỡ bôi trơn về thành phần hóa học.
+ Giải được các bài tập có liên quan dựa trên phương trình hóa học và định luật bảo toàn như:
tính khối lượng các chất trong phản ứng xà phòng hóa, phản ứng thủy phân…
+ Biết cách sử dụng, bảo quản được một số loại chất béo an toàn, hiệu quả.
Mọi thắc mắc vui lòng xin liên hệ hotline: 084 283 45 85

Đây là bản xem thử, vui lòng mua tài liệu để xem chi tiết(có lời giải)
I. LÍ THUYẾT TRỌNG TÂM
1. Khái niệm
* Axit béo là axit đơn chức có mạch cacbon dài, không
phân nhánh (số nguyên tử C chẵn, khoảng 12 – 24 C).
* Chất béo là trieste của glixerol với axit béo gọi chung
là triglixerit hay triaxylglixerol.
Công thức cấu tạo chung:
Trong đó, là các gốc hiđrocacbon có thể
giống hoặc khác nhau.
2. Tính chất vật lí
* Chất béo không tan trong nước, nhẹ hơn nước, tan
nhiều trong dung môi hữu cơ như benzen, clorofom…
* Ở nhiệt độ thường chất béo tồn tại ở trạng thái lỏng
hoặc rắn.
Chất béo no: chất rắn
Chất béo không no: thường là chất lỏng.
3. Tính chất hóa học
* Phản ứng thủy phân trong môi trường axit:
* Phản ứng xà phòng hóa:
* Phản ứng hiđro hóa (đối với chất béo lỏng):
Este không no + H
2
→ Este no
* Phản ứng oxi hóa:
Nối đôi ở gốc axit béo không no bị oxi hóa chậm
trong không khí thành peoxit, chất này bị phân hủy thành
anđehit có mùi khó chịu → Nguyên nhân của hiện tượng
dầu, mỡ để lâu ngày bị hôi.
4. Ứng dụng
Ví dụ: Axit panmitic:
Axit stearic:
Axit oleic:
Ví dụ:
Tristearin:
Viết gọn:
Tripanmitin:
Triolein:
Ví dụ: Tristearin, tripanmitin
Ví dụ: Triolein.
Ví dụ:
Ví dụ:
Chú ý: Không nên sử dụng dầu mỡ đã để lâu
ngày.
Mọi thắc mắc vui lòng xin liên hệ hotline: 084 283 45 85

Đây là bản xem thử, vui lòng mua tài liệu để xem chi tiết(có lời giải)
- Là thức ăn quan trọng của con người.
- Nguyên liệu để tổng hợp một số chất cần thiết cho cơ
thể.
- Điều chế xà phòng và glixerol.
- Sản xuất thực phẩm khác: mì sợi, đồ hộp.
Chú ý: Dầu mỡ sau khi rán có thể dùng để tái
chế thành nhiên liệu.
Mọi thắc mắc vui lòng xin liên hệ hotline: 084 283 45 85

Đây là bản xem thử, vui lòng mua tài liệu để xem chi tiết(có lời giải)
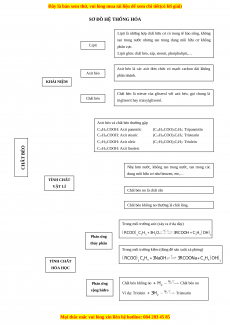
SƠ ĐỒ HỆ THỐNG HÓA
Mọi thắc mắc vui lòng xin liên hệ hotline: 084 283 45 85
Lipit là những hợp chất hữu cơ có trong tế bào sống, không
tan trong nước nhưng tan trong dung môi hữu cơ không
phân cực.
Lipit gồm: chất béo, sáp, steroit, photpholipit,…
Axit béo là các axit đơn chức có mạch cacbon dài không
phân nhánh.
Chất béo là trieste của glixerol với axit béo, gọi chung là
triglixerit hay triaxylglixerol.
Lipit
Axit béo
Chất béo
Axit béo và chất béo thường gặp
C
15
H
31
COOH: Axit panmitic (C
15
H
31
COO)
3
C
3
H
5
: Tripanmitin
C
17
H
35
COOH: Axit stearic (C
17
H
35
COO)
3
C
3
H
5
: Tristearin
C
17
H
33
COOH: Axit oleic (C
17
H
33
COO)
3
C
3
H
5
: Triolein
C
17
H
31
COOH: Axit linoleic
Nhẹ hơn nước, không tan trong nước, tan trong các
dung môi hữu cơ như benzen, ete,…
Chất béo no là chất rắn
Chất béo không no thường là chất lỏng.
Trong môi trường axit (xảy ra ở dạ dày)
Trong môi trường kiềm (dùng để sản xuất xà phòng)
Chất béo không no Chất béo no
Ví dụ: Triolein Tristearin
Phản ứng
thủy phân
Phản ứng
cộng hiđro
TÍNH CHẤT
HÓA HỌC
TÍNH CHẤT
VẬT LÍ
KHÁI NIỆM
CHẤT BÉO

Đây là bản xem thử, vui lòng mua tài liệu để xem chi tiết(có lời giải)
II. CÁC DẠNG BÀI TẬP
Dạng 1: Lí thuyết trọng tâm
Kiểu hỏi 1: Khái niệm
Ví dụ mẫu
Ví dụ 1: Trong các hợp chất sau, hợp chất nào là chất béo?
A. (C
2
H
3
COO)
3
C
3
H
5
B. (C
17
H
31
COO)
3
C
3
H
5
C. (C
2
H
5
COO)
3
C
3
H
5
D. (C
6
H
5
COO)
3
C
3
H
5
Hướng dẫn giải
Chất béo là trieste của glixerol (C
2
H
5
(OH)
3
) và axit béo (axit béo là axit đơn chức có mạch cacbon dài từ
12C – 24C, không phân nhánh).
→ Hợp chất là chất béo: (C
17
H
31
COO)
3
C
3
H
5
→ Chọn B.
Ví dụ 2: Tên hợp chất có công thức cấu tạo (C
17
H
33
COO)
3
C
3
H
5
là
A. triolein B. tristearin C. trilinolein D. tripanmitin
Hướng dẫn giải
Tên este tạo nên từ ba gốc axit giống nhau = tri + tên axit tương ứng (thay thế đuôi “ic” thành “in”).
Tên của axit béo tương ứng C
17
H
33
COOH là axit oleic.
→ Tên chất béo là triolein
→ Chọn A.
Ví dụ 3: Khi thủy phân hoàn toàn một triglixerit X trong môi trường axit thu được hỗn hợp sản phẩm
gồm glixerol, axit stearic và axit panmitic. số công thức cấu tạo của X thỏa mãn tính chất trên là
A. 6 B. 8 C. 2 D. 4
Hướng dẫn giải
Khi thủy phân một triglixerit X trong môi trường axit thu được hai axit béo nên este có dạng:
và .
; ; ;
→ Chọn D.
Chú ý: Khi thủy phân hoàn toàn chất béo (triglixerit) thu được hai axit béo thì số công thức cấu tạo thỏa
mãn luôn là 4.
Kiểu hỏi 2: Tính chất vật lí
Ví dụ mẫu
Ví dụ 1: Ở nhiệt độ thường, chất nào sau đây là ở trạng thái rắn?
A. CH
3
COOC
2
H
5
B. (C
17
H
33
COO)
3
C
3
H
5
C. (C
17
H
35
COO)
3
H
3
H
5
D. (C
17
H
31
COO)
3
C
3
H
5
Hướng dẫn giải
Mọi thắc mắc vui lòng xin liên hệ hotline: 084 283 45 85
